Бизнес-процесс "Увольнение"
По запросу
Заказать доработку
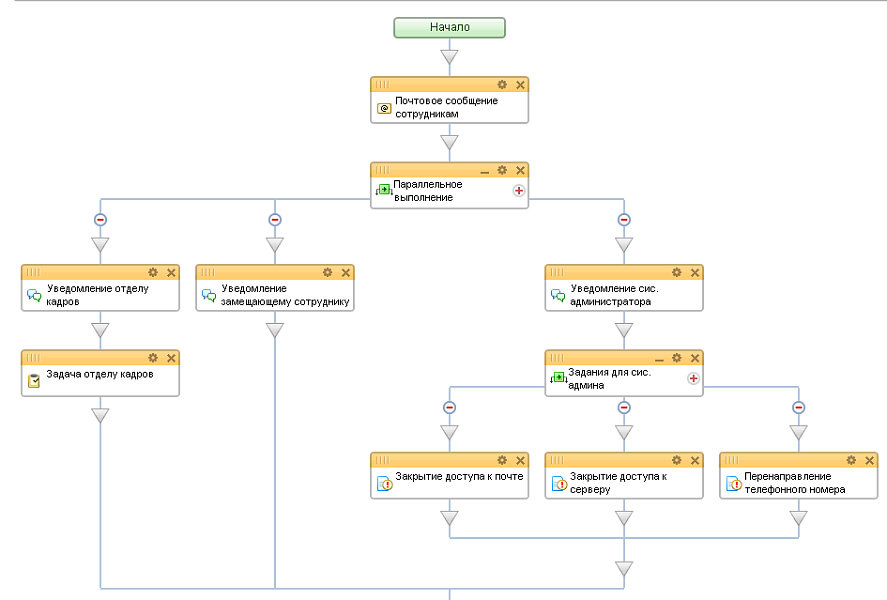
Модуль регламентирует порядок действий при увольнении сотрудника.
После запуска бизнес-процесса в автоматическом режиме создаются уведомления (в случае отдела кадров создается задача) о необходимости выполнить ряд действий (подготовить документы на увольнение или закрыть доступ к информационным ресурсам компании).
После запуска бизнес-процесса в автоматическом режиме создаются уведомления (в случае отдела кадров создается задача) о необходимости выполнить ряд действий (подготовить документы на увольнение или закрыть доступ к информационным ресурсам компании).
Загрузка отзывов...
